tutus-consensus/formal-models/README.md

26 KiB
Raw Blame History

dBFT formal models

This section contains a set of dBFT's formal specifications written in TLA⁺ language. The models describe the core algorithm logic represented in a high-level way and can be used to illustrate some basic dBFT concepts and to validate the algorithm in terms of liveness and fairness. It should be noted that presented models do not precisely follow the dBFT implementation presented in the repository and may omit some implementation details in favor of the specification simplicity and the fundamental philosophy of the TLA⁺. However, the presented models directly reflect some liveness problems dBFT 2.0 has; the models can and are aimed to be used for the dBFT 2.0 liveness evaluation and further algorithm improvements.

Any contributions, questions and discussions on the presented models are highly appreciated.

dBFT 2.0 models

Basic dBFT 2.0 model

This specification is a basis that was taken for the further algorithm investigation. We recommend to begin acquaintance with the dBFT models from this one.

The specification describes the process of a single block acceptance: the set of resource managers RM (which is effectively a set of consensus nodes) communicating via the shared consensus message pool msgs and taking the decision in a few consensus rounds (views). Each consensus node has its own state at each step of the behaviour. Consensus node may send a consensus message by adding it to the msgs pool. To perform the transition between states the consensus node must send a consensus message or there must be a particular set of consensus messages in the shared message pool required for a particular transition.

Here's the scheme of transitions between consensus node states:

Basic dBFT model transitions scheme

The specification also describes two kinds of malicious nodes behaviour that can be combined, i.e. enabled or disabled independently for each particular node:

  1. "Dead" nodes. "Dead" node is completely excluded from the consensus process and not able to send the consensus messages and to perform state transitions. The node may become "dead" at any step in the middle of the consensus process. Once the node becomes "dead" there's no way for it to rejoin the consensus process.
  2. "Faulty" nodes. "Faulty" node is allowed to send consensus messages of any type at any step and to change its view without regarding the dBFT view changing rules. The node may become "faulty" at any step in the middle of the consensus process. Once the node becomes "faulty" there's no way for it to become "good" again.

The specification contains several invariants and liveness properties that must be checked by the TLC Model Checker. These formulas mostly describe two basic concepts that dBFT algorithm expected to guarantee:

  1. No fork must happen. There must be no situation such that two different blocks are accepted at two different consensus rounds (views).
  2. The block must always be accepted. There must be no situation such that nodes are stuck in the middle of consensus process and can't take any further steps.

The specification is written and working under several assumptions:

  1. All consensus messages are valid. In real life it is guaranteed by verifiable message signatures. In case if malicious or corrupted message is received it won't be handled by the node.
  2. The exact timeouts (e.g. t/o on waiting a particular consensus message, etc.) are not included into the model. However, the model covers timeouts in general, i.e. the timeout is just the possibility to perform a particular state transition.
  3. All consensus messages must eventually be delivered to all nodes, but the exact order of delivering isn't guaranteed.
  4. The maximum number of consensus rounds (views) is restricted. This constraint was introduced to reduce the number of possible model states to be checked. The threshold may be specified via model configuration, and it is highly recommended to keep this setting less or equal to the number of consensus nodes.

Here you can find the specification file and the TLC Model Checker launch configuration:

Extended dBFT 2.0 model

This is an experimental dBFT 2.0 specification that extends the basic model in the following way: besides the shared pool of consensus messages msgs each consensus node has its own local pool of received and handled messages. Decisions on transmission between the node states are taken by the node based on the state of the local message pool. This approach allows to create more accurate low-leveled model which is extremely close to the dBFT implementation presented in this repository. At the same time such approach significantly increases the number of considered model states which leads to abnormally long TLC Model Checker runs. Thus, we do not recommend to use this model in development and place it here as an example of alternative (and more detailed) dBFT specification. These two models are expected to be equivalent in terms of the liveness locks that can be discovered by both of them, and, speaking the TLA⁺ language, the Extended dBFT specification implements the basic one (which can be proven and written in TLA⁺, but stays out of the task scope).

Except for this remark and a couple of minor differences all the basic model description, constraints and assumptions are valid for the Extended specification as far. Thus, we highly recommend to consider the basic model before going to the Extended one.

Here you can find the specification file and the TLC Model Checker launch configuration:

Proposed dBFT 2.1 models

Based on the liveness locks scenarios found by the TLC model checker in the basic dBFT 2.0 model we've developed two extensions of dBFT 2.0 protocol that allow to avoid the liveness lock problem and to preserve the safety properties of the algorithm. The extensions currently don't have any code-level implementation and presented as a TLA⁺ specifications ready to be reviewed and discussed. The improved protocol presented in the extensions will be referred below as dBFT 2.1.

We've checked both dBFT 2.1 models with the TLC Model Checker against the same set of launch configurations that was used to reveal the liveness problems of the basic dBFT 2.0 model. The improved models have larger set of states, thus, the TLC Model Checker wasn't able to finish the liveness requirements checks for all possible states. However, the checks have passed for a state graph diameter that was large enough to believe the presented models solve the dBFT 2.0 liveness lock problems.

Common Commit message improvement note

Here and below we assume that Commit messages should bear preparation hashes from all nodes that have sent the preparation message (>= M but not including a whole PrepareRequest). This quickly synchronizes nodes still at the preparation stage when someone else collects enough preparations. It at the same time prevents malicious/byzantine nodes from sending spoofed Commit messages. The Commit message size becomes a little bigger, but since it's just hashes it still fits into a single packet in the vast majority of the cases, so it doesn't really matter.

dBFT 2.1 stages-based model

The basic idea of this model is to split the consensus process into three subsequent stages marked as I, II and III at the scheme. To perform a transition between two subsequent stages each consensus node should wait for a set of messages from at least M consensus nodes to be received so that it's possible to complete a full picture of the neighbours' decisions in the current consensus round. In other words, no transition can happen unless we have M number of messages from the subsequent round, timers are only set up after we have this number of messages, just to wait for (potentially) a whole set of them. At the same time, each of the stages has its own ChangeView[1,2,3] message to exit to the next consensus round (view) if something goes wrong in the current one and there's definitely no ability to continue consensus process in the current view. Below there's a short description of each stage. Please, refer to the model scheme and specification for further details.

Stage I

Once initialized, consensus node has two ways:

  1. Send its PrepareRequest/PrepareResponse message (and transmit to the prepareSent state).
  2. Decide to go to the next view on timeout or any other valid reason (like transaction missing in the node's mempool or wrong proposal) via sending ChangeView1 message (and transmit to the cv1 state).

This scheme is quite similar to the basic dBFT 2.0 model except the new type of ChangeView message. After that the node enters stage I and waits for consensus messages of stage I (PrepareRequest or PrepareResponse or ChangeView1) from at least M neighbours which is needed to decide about the next actions. The set of received messages can be arranged in the following way:

  • M messages of ChangeView1 type denote that M nodes have decided to change their view directly after initialization due to invalid/missing PrepareRequest which leads to immediate view changing. This is a "fail fast" route that is the same as with dBFT 2.0 for the widespread case of missing primary. No additional delay is added, everything works as usual.
  • M preparation messages (of type PrepareRequest or PrepareResponse) with missing ChangeView3 denote that the majority of nodes have decided to commit which denotes the safe transition to stage II can be performed and Commit message can safely be sent even if there's ChangeView1 message in the network. Notice that ChangeView3 check is just a protection against node seriously lagging behind.
  • M messages each of the type PrepareRequest or PrepareResponse or ChangeView1 where at least one message is of the type ChangeView1 denote that at least M nodes have reached the stage I and the node can safely take further steps. The additional | Commit | ≤ F | CV3 | > 0 condition requires the majority of nodes not to have the Commit message to be sent so that it's still possible to collect enough ChangeView[2,3] messages to change the view in further stages. If so, then the safe transition to stage II can be performed and ChangeView2 message can safely be sent.

Stage II

Once the node has Commit or ChangeView2 message sent, it enters the stage II of the consensus process and waits for at least M messages of stage II (Commit or ChangeView2) to perform the transition to the next stage. The set of accepted messages can be arranged in the following way:

  • M messages of ChangeView2 type denote that M nodes have decided to change their view directly after entering the stage II due to timeout while waiting for the Commit messages which leads to immediate view changing.
  • M messages of type Commit denote that the majority of nodes have decided to commit which denotes the block can be accepted immediately without entering the stage III. Notice that this is the regular flow of normal dBFT 2.0 consensus, it also hasn't been changed and proceeds the way it was before.
  • M messages each of the type Commit or ChangeView2 where not more than F messages are of the type Commit denotes that the majority of nodes decided to change their view after entering the stage II and there's not enough Commit messages to create the block (and produce the fork), thus, the safe transition to stage III can be performed and ChangeView3 message can safely be sent even if there's Commit message in the network.

In addition, the direct transition from cv2 state to the commitSent state is added in case if it's clear that there's more than F nodes have decided to commit and no ChangeView3 message has been received which means that it's possible to produce block in the current view. This path handles a corner case of missing stage I messages, in fact, because Commit messages prove that there are at least M preparation messages exist, but the node went cv2 path just because it missed some of them.

Stage III

Unlike the basic dBFT 2.0 model where consensus node locks on the commit phase, stage III gives the ability to escape from the commit phase via collecting the set of M ChangeView3 messages. This phase is reachable as soon as at least M nodes has reached the phase II (have ChangeView2 or Commit messages sent) and if there's not enough Commit messages (<=F) to accept the block. This stage is added to avoid situation when the node is being locked on the commitSent state whereas the rest of the nodes (>F) is willing to go to the next view.

Here's the scheme of transitions between consensus node states for the improved dBFT 2.1 stages-based model:

dBFT 2.1stages-based model

Here you can find the specification file and the basic TLC Model Checker launch configuration:

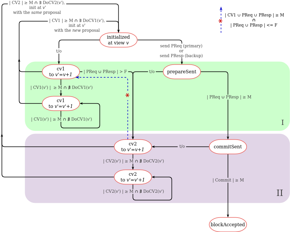
dBFT 2.1 model with the centralized view changes

The improvement which was taken as a base for this model is taken from the pBFT algorithm and is as follows. The consensus process is split into two stages with the following meaning:

  • Stage I holds the node states from which it's allowed to transmit to the subsequent view under assumption that the new proposal will be generated (as the basic dBFT 2.0 model does).
  • Stage II holds the node states from which it's allowed to perform view change preserving the proposal from the previous view.

Another vital difference from the basic dBFT 2.0 model is that view changes are being performed by the node on the DoCV[1,2] command (consensus message) sent by the leader of the target view specified via DoCV[1,2] parameters. Aside from the target view parameter, DoCV[1,2] message contains the set of all related pre-received consensus messages so that the receivers of DoCV[1,2] are able to check its validness before the subsequent view change.

Below presented the short description of the proposed consensus process. Please, refer to the model scheme and specification for further details.

Stage I

Once initialized at view v, the consensus node has two ways:

  1. Send its PrepareRequest/PrepareResponse message (and transmit to the prepareSent state).
  2. Decide to go to the next view v+1 on timeout or any other valid reason like transaction missing in the node's mempool via sending ChangeView1(v+1) message (and transmitting to the cv1 to v'=v+1 state).

After that the node enters stage I and perform as follows:

  • If the node has its PrepareRequest or PrepareResponse sent:
    • If at least M preparation messages (including its own) collected, then it's clear that the majority has proposal for view v being accepted as valid and the node can safely send the Commit message and transmit to the phase II (commitSent state).
    • If there's not enough preparation payloads received from the neighbours for a long time, then the node is allowed to transmit to the stage II via sending its ChangeView2 message (and changing its state to the cv2 to v'=v+1). It denotes the node's desire to change view to the next one with the current proposal to be preserved.
  • If the node entered the cv1 to v'=v+1 state:
    • If there's a majority (>=M) of ChangeView1(v+1) messages and the node is primary in the view v+1 then it should send the signal (DoCV1(v+1) message) to the rest of the group to change their view to v+1 with the new proposal generated. The rest of the group (backup on v+1 view that have sent their ChangeVeiew1(v+1) messages) should change their view on DoCV1(v+1) receiving.
    • If there's a majority (>=M) of ChangeView1(v+1) messages collected, but DoCV1(v+1) is missing for a long time, then the node is able to "skip" view v+1 and send the ChangeView1(v+2) message hoping that the primary of v+2 will be faster enough to send the DoCV1(v+2) signal. The process can be repeated on timeout for view v+3, etc.
    • If there's more than F nodes that have sent their preparation messages (and, consequently, announced their desire to transmit to the stage II of the current view rather than to change view), then it's clear that it won't be more than F messages of type ChangeView1 to perform transition to the next view from the stage II. Thus, the node is allowed to send its ChangeView2 message (and change its state to the cv2 to v'=v+1). Such situation may happen if the node haven't proposal received in time (consider valid proposal).

Stage II

Once the node has entered the stage II, the proposal of the current round is considered to be valid. Depending on the node's state the following decisions are possible:

  • If the node has its Commit sent and is in the commitSent state:
    • If the majority (>=M) of the Commit messages has been received, then the block may be safely accepted for the current proposal.
    • If there's not enough Commit messages for a long time, then it's legal to send the ChangeView2(v+1) message, transmit to the cv2 to v'=v+1 state and decide to go to the next view v+1 preserving the current proposal and hoping that it would be possible to collect enough Commit messages for it in the view v+1.
  • If the node is in the cv2 to v'=v+1 state then:
    • If there's a majority (>=M) of ChangeView2(v+1) messages and the node is primary in the view v+1 then it should send the signal (DoCV2(v+1) message) to the rest of the group to change their view to v+1 with the old proposal of view v preserved. The rest of the group (backup on v+1 view that have sent their ChangeVeiew2(v+1) messages) should change their view on DoCV2(v+1) receiving.
    • If there's a majority (>=M) of ChangeView2(v+1) messages collected, but DoCV2(v+1) is missing for a long time, then the node is able to "skip" view v+1 and send the ChangeView2(v+2) message hoping that the primary of v+2 will be faster enough to send the DoCV2(v+2) signal. The process can be repeated on timeout for view v+3, etc.
    • Finally, if the node receives at least M messages from the stage I at max F of which are preparations (the blue dotted arrow from cv2 to v'=v+1 to cv1 to v'=v+1 state), it has the ability to go back to the cv1 state to start the new consensus round with the new proposal. This case is kind of special, it allows to escape from the deadlock situation when the node is locked on cv2 state unable to perform any further steps whereas the rest of the network are waiting in the cv1 state. Consider the case of four-nodes network where the first node is permanently "dead", the primary have sent its PrepareRequest and went to the cv2 state on the timeout and the rest two nodes are waiting in the cv1 state not able to move further.

It should be noted that "preserving the proposal of view v in view v+1" means that the primary of view v+1 broadcasts the PrepareRequest message at view v+1 that contains the same set of block's fields (transactions, timestamp, primary, etc) as the PrepareRequest proposed in the view v has.

Here's the scheme of transitions between consensus node states for the improved dBFT 2.1 model with the centralized view changes process:

dBFT 2.1 model with the centralized view changes

Here you can find the specification file and the basic TLC Model Checker launch configuration:

MEV-resistant dBFT models

Neo X chain uses dBFT 2.0 algorithm as a consensus engine. As a part of the Neo X anti-MEV feature implementation, dBFT 2.0 extension was designed to provide single-block finality for encrypted transactions (a.k.a. envelope transactions). Compared to dBFT 2.0, MEV-resistant dBFT algorithm includes an additional post-Commit phase that is required to be passed through by consensus nodes before every block acceptance. This phase allows consensus nodes to exchange some additional data related to encrypted transactions and to the final state of accepting block using a new type of consensus messages. The improved protocol based on dBFT 2.0 with an additional phase will be referred below as MEV-resistant dBFT.

We've checked MEV-resistant dBFT model with the TLC Model Checker against the same set of launch configurations that was used to reveal the liveness problems of the basic dBFT 2.0 model. MEV-resistant dBFT model brings no extra problems to the protocol, but it has been proved that this model has exactly the same liveness bug that the original dBFT 2.0 model has which is expected.

Basic MEV-resistant dBFT model

This specification is an extension of the basic dBFT 2.0 model. Compared to the base model, MEV-resistant dBFT specification additionally includes:

  1. New message type CommitAck aimed to reflect an additional protocol message that should be sent by resource manager if at least M Commit messages were collected by the node (that confirms a.k.a. "PreBlock" final acceptance).
  2. New resource manager state commitAckSent aimed to reflect the additional phase of the protocol needed for consensus nodes to exchange some data that was not available at the time of the first commit. This RM state represents a consensus node state when it has sent these additional post-commit data but has not accepted the final block yet.
  3. New specification step RMSendCommitAck describing the transition between commitSent and commitAckSent phases of the protocol, or, which is the same, corresponding resource managers states. This step allows the resource manager to send CommitAck message if at least M valid Commit messages are collected.
  4. Adjusted behaviour of RMAcceptBlock step: block acceptance is possible iff the node has sent the CommitAck message and there are at least M CommitAck messages collected by the node.
  5. Adjusted behaviour of "faulty" resource managers: allow malicious nodes to send an CommitAck message via RMFaultySendCommitAck step.

It should be noted that, in comparison with the dBFT 2.0 protocol where the node is being locked in the commitSent state until the block acceptance, MEV-resistant dBFT does not allow to accept the block right after the commitSent state. However, it allows the node to move from commitSent phase further to the commitAckSent state and locks the node at this state until the block acceptance. No view change may be initiated or accepted by a node entered the commitAckSent state.

Here's the scheme of transitions between consensus node states for MEV-resistant dBFT algorithm:

Basic MEV-resistant dBFT model transitions scheme

Here you can find the specification file and the basic MEV-resistant dBFT TLC Model Checker launch configuration for the four "honest" consensus nodes scenario:

How to run/check the TLA⁺ specification

Prerequirements

  1. Download and install the TLA⁺ Toolbox following the official guide.
  2. Read the brief introduction to the TLA⁺ language and TLC Model Checker at the official site.
  3. Download and take a look at the TLA⁺ cheat sheet.
  4. For a proficient learning watch the TLA⁺ Video Course and read the Specifying Systems book.

Running the TLC model checker

  1. Clone the repository.
  2. Open the TLA⁺ Toolbox, open new specification and provide path to the desired *.tla file that contains the specification description.
  3. Create the model named AllGoodModel in the TLA⁺ Toolbox.
  4. Copy the corresponding *___AllGoodModel.launch file to the *.toolbox folder. Reload/refresh the model in the TLA⁺ Toolbox.
  5. Open the Model Overview window in the TLA⁺ Toolbox and check that behaviour specification, declared constants, invariants and properties of the model are filled in with some values.
  6. Press Run TLC on the model button to start the model checking process and explore the progress in the Model Checkng Results window.

Model checking note

It should be noted that all TLA⁺ specifications provided in this repo can be perfectly checked with MaxView model constraint set to be 1 for the four-nodes network scenario. Larger MaxView values produces too many behaviours to be checked, so TLC Model Checker is likely to fail with OOM during the checking process. However, MaxView set to be 1 is enough to check the model liveness properties for the four-nodes scenario as there are two views to be checked in this case (0 and 1).